1

Topic: Bauteil vom Typ Klemme einen Ort und Anlage zuweisen

Hallo zusammen,
indirekt gibt es den Post ja schon, da ich jetzt aber die Ursache weiß wollte ich noch einmal die Community nach einer Lösung fragen. Bauteile vom Typ Klemme haben weder Ort(+) noch Anlage (=) als Information. Dies sieht in Betriebsmittelverzeichnissen immer doof aus und wird bei mir immer bemängelt. Gibt es irgendeine Möglichkeit dies irgendwie zu ändern?

Beste Grüße
Fabian

Post's attachments

Attachment icon BMK.JPG 194.85 kb, 44 downloads since 2024-01-19 

Re: Bauteil vom Typ Klemme einen Ort und Anlage zuweisen

Hallo Fabian,

With sqlitebrowser open element_nomemeclature_view table and try to create a sql command  to fitlter by terminal label like "X01" by example and add loc and location values. When it's work, copy the sql request in nomenclature command in QET.

Example BOM howto;
https://qelectrotech.org/forum/viewtopi … 256#p16256

https://qelectrotech.org/forum/viewtopic.php?id=2657

https://qelectrotech.org/forum/viewtopic.php?id=2659
https://qelectrotech.org/forum/viewtopic.php?id=2658

"Le jour où tu découvres le Libre, tu sais que tu ne pourras jamais plus revenir en arrière..."Questions regarding QET belong in this forum and will NOT be answered via PM! – Les questions concernant QET doivent être posées sur ce forum et ne seront pas traitées par MP !

Re: Bauteil vom Typ Klemme einen Ort und Anlage zuweisen

In a future Ort(+) noch Anlage (=)  will added, see Joshua vidéo:

"Le jour où tu découvres le Libre, tu sais que tu ne pourras jamais plus revenir en arrière..."Questions regarding QET belong in this forum and will NOT be answered via PM! – Les questions concernant QET doivent être posées sur ce forum et ne seront pas traitées par MP !

Re: Bauteil vom Typ Klemme einen Ort und Anlage zuweisen

For the moment, it's not worth putting all the terminals in the nomenclature. A trick would be to create a visible or invisible label-style element to define the header of group of terminals, its location, etc.
Elements have Ort(+) noch Anlage (=) , terminals not, yet!

Beste Grüße
Laurent

"Le jour où tu découvres le Libre, tu sais que tu ne pourras jamais plus revenir en arrière..."Questions regarding QET belong in this forum and will NOT be answered via PM! – Les questions concernant QET doivent être posées sur ce forum et ne seront pas traitées par MP !

Re: Bauteil vom Typ Klemme einen Ort und Anlage zuweisen

FYI, terminal block generated by qet-tb-generator as these informations.
https://download.qelectrotech.org/qet/forum_img_2/terminalblock_informations.png

"Le jour où tu découvres le Libre, tu sais que tu ne pourras jamais plus revenir en arrière..."Questions regarding QET belong in this forum and will NOT be answered via PM! – Les questions concernant QET doivent être posées sur ce forum et ne seront pas traitées par MP !

6 (edited by FH 2024-01-22 21:21:35)

Re: Bauteil vom Typ Klemme einen Ort und Anlage zuweisen

Ich habe noch einmal eine ganz grundsätzliche Frage zum Klemmen Plugin. Irgendwie sieht dieses bei mir völllig anders aus, als alles was ich bei YouTube usw. finde. Gibt es irgendwo eine gute Anleitung? Oder kann mir jemand sagen wieso es so anders aussieht? Die erscheinende Fehlermeldung kann ich einfach wegklicken (ich habe sie trotzdem mal gelassen). Muss ich hier noch ein anderes Plugin installieren?

Beste Grüße
Fabian

Post's attachments

Attachment icon plugin2.JPG 214.16 kb, 48 downloads since 2024-01-22 

7 (edited by plc-user 2024-01-22 21:22:14)

Re: Bauteil vom Typ Klemme einen Ort und Anlage zuweisen

Kann es sein, dass da zwei verschiedene Möglichkeiten, Klemmleisten zu bearbeiten durcheinandergewürfelt werden?

Es gibt einmal das Python-Plug-In, das separat installiert werden muss und über

Menü - Projekt - Klemmenplan-Plugin starten

gestartet wird und seit einiger Zeit einen von Joshua selbst entwickelten QET-internen Klemmleisten-Manager

Menü - Projekt - Klemmleisten-Manager (DEV)

(zumindest in der 0.10 Dev-Version)

HTH

Fragen zu QET gehören in dieses Forum und werden nicht per PM beantwortet! – Questions regarding QET belong in this forum and will NOT be answered via PM! – Les questions concernant QET doivent être posées sur ce forum et ne seront pas traitées par MP !

8 (edited by FH 2024-01-22 21:30:41)

Re: Bauteil vom Typ Klemme einen Ort und Anlage zuweisen

Danke für die zügige Rückmeldung. Ich habe den im Bild gezeigten verwendet. Dabei müsste es sich ja um das Python Plugin handeln? Egal was ich hier probiere, das Plugin macht irgendwie gar nichts.

Re: Bauteil vom Typ Klemme einen Ort und Anlage zuweisen

Für den Klemmleisten-Manager hat Laurent ja schon ein paar Anleitungen verlinkt.

Vielleicht bist Du für Fragen zum Python-Plugin hier besser aufgehoben?
https://qelectrotech.org/forum/viewforum.php?id=16

Fragen zu QET gehören in dieses Forum und werden nicht per PM beantwortet! – Questions regarding QET belong in this forum and will NOT be answered via PM! – Les questions concernant QET doivent être posées sur ce forum et ne seront pas traitées par MP !

10

Re: Bauteil vom Typ Klemme einen Ort und Anlage zuweisen

Ich versuche folgendes Plugin zu verwenden. Bei mir werden leider darin keine Klemmen angezeigt. Es erscheint die abgebildete Fehlermeldung und es öffnet sich aber trotzdem das Plugin.

Post's attachments

Attachment icon plugin2.JPG 214.16 kb, 46 downloads since 2024-01-23 

11 (edited by FH 2024-01-23 14:18:49)

Re: Bauteil vom Typ Klemme einen Ort und Anlage zuweisen

Das Klemmen Plugin treibt mich noch in den Wahnsinn :-) . Evtl. bin ich auch einfach zu doof das gestartete Plugin zu bedienen. Wenn ich das Plugin starte und sich Klemmen in meinen Schaltplan befinden dann sollte dieses doch die klemmen anzeigen, oder verstehe ich hier noch irgendetwas falsch? Ich bin um jeden Kommentar dankbar der mir hilft das Plugin zum laufen zu bringen.
Ganz nebenbei, wie lautet eigentlich der Speicherort um die Bilder direkt im Text des Forumseintrags anzeigen zu lassen?
[img]??[/img]

Post's attachments

Attachment icon plugin4.JPG 225.12 kb, 49 downloads since 2024-01-23 

Re: Bauteil vom Typ Klemme einen Ort und Anlage zuweisen

https://qelectrotech.org/forum/viewtopi … 260#p19260
https://qelectrotech.org/forum/viewtopi … 066#p17066

"Le jour où tu découvres le Libre, tu sais que tu ne pourras jamais plus revenir en arrière..."Questions regarding QET belong in this forum and will NOT be answered via PM! – Les questions concernant QET doivent être posées sur ce forum et ne seront pas traitées par MP !

13

Re: Bauteil vom Typ Klemme einen Ort und Anlage zuweisen

Thanks for the links. I read them, but they did't fix my problem. Is there an example .qet project which I can download to check if the plugin in generel dosen't work?

Re: Bauteil vom Typ Klemme einen Ort und Anlage zuweisen

Yes try industrial.qet example provided whit QET package.

Btw do not save your project after generate terminal block, just close this project and re open it.

"Le jour où tu découvres le Libre, tu sais que tu ne pourras jamais plus revenir en arrière..."Questions regarding QET belong in this forum and will NOT be answered via PM! – Les questions concernant QET doivent être posées sur ce forum et ne seront pas traitées par MP !

Re: Bauteil vom Typ Klemme einen Ort und Anlage zuweisen

Ganz nebenbei, wie lautet eigentlich der Speicherort um die Bilder direkt im Text des Forumseintrags anzeigen zu lassen?
[img]??[/img]

Use png format instead off jpg!

"Le jour où tu découvres le Libre, tu sais que tu ne pourras jamais plus revenir en arrière..."Questions regarding QET belong in this forum and will NOT be answered via PM! – Les questions concernant QET doivent être posées sur ce forum et ne seront pas traitées par MP !

16

Re: Bauteil vom Typ Klemme einen Ort und Anlage zuweisen

scorpio810 wrote:

Yes try industrial.qet example provided whit QET package.

Btw do not save your project after generate terminal block, just close this project and re open it.

Thanks! The industrial.qet example helped me a lot. And I'm not sure why but the plugin now works! In the table of content of the industrial.qet example the page number column has the name "Folio number". In my .qet projects it's called "Position". How can I change Position to Folio Number?

Best regards and thanks for your stady support
Fabian

Re: Bauteil vom Typ Klemme einen Ort und Anlage zuweisen

https://qelectrotech.org/forum/viewtopi … 256#p16256

Laurent

"Le jour où tu découvres le Libre, tu sais que tu ne pourras jamais plus revenir en arrière..."Questions regarding QET belong in this forum and will NOT be answered via PM! – Les questions concernant QET doivent être posées sur ce forum et ne seront pas traitées par MP !

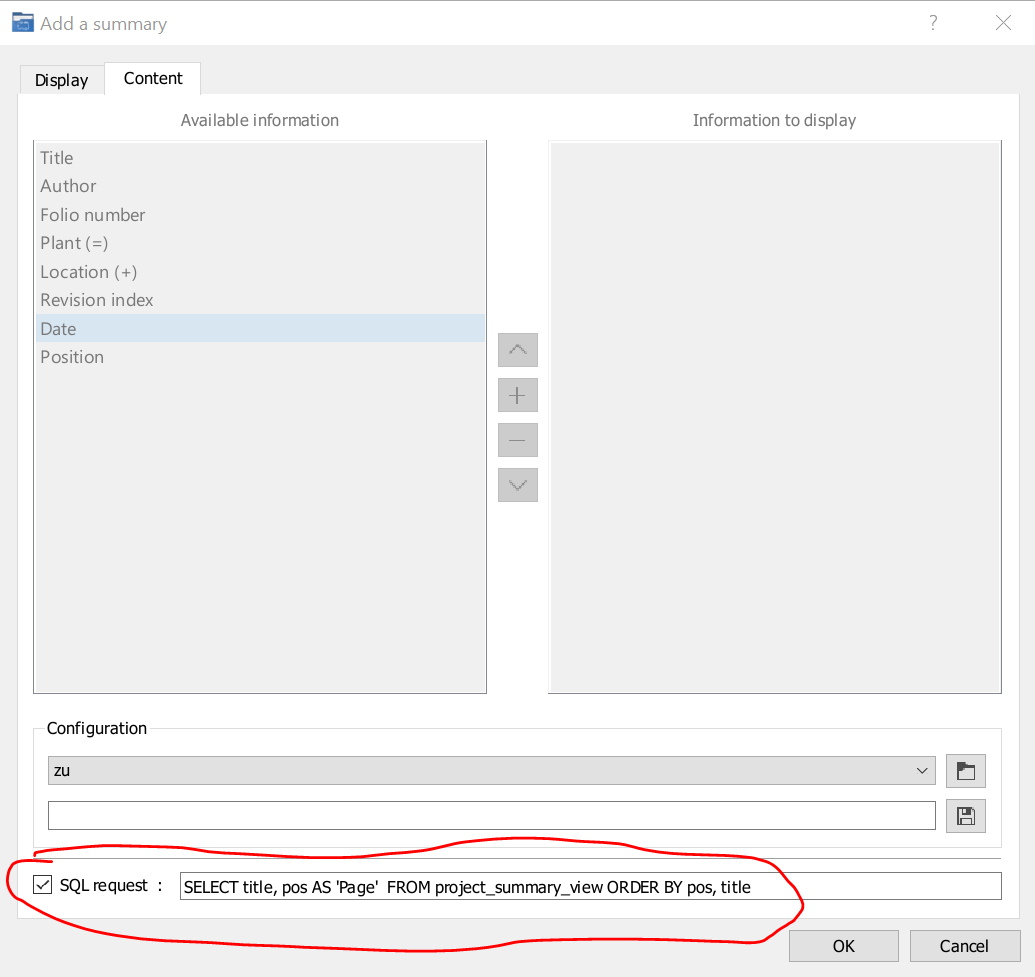
18 (edited by FH 2024-01-24 20:43:41)

Re: Bauteil vom Typ Klemme einen Ort und Anlage zuweisen

Great. The link helped. For all who are interested. This way it works:

Post's attachments

Attachment icon rename.PNG 44.47 kb, 73 downloads since 2024-01-24