Topic: Summary headline localization issue
Hi @all,
first I would like to thank all the developer for this great application. Awesome job!
I struggling with the source code and the summary headline creation. After generating a summary the first summary-row is labeled with "Position" in version 0.90 and 0.100 (Linux and Windows):
--> See picture "Summary_headline1.png"
From my perspective, in a summary, as in a book, the designated page should be the reference, where the information is located, not a position.
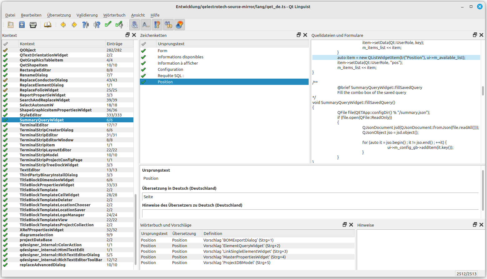
In the german localization there should be a substitution with "Seite" - but it isn't anyway.
--> See picture "Localization_file.png"
My solution at the moment is to have a own SQL-query:
SELECT pos AS Seite, title, plant, locmach FROM project_summary_view ORDER BY pos, title, plant, locmach==> "pos AS Seite" generate my summary in the right translated way.
(See "Summary_german_localization.png)
I have problem, to understand, where the summary headline is created from a SQL-query inside the code.
I try to understand the code with comparing to "nomenclature - generation" - but this is different.
So, can anyone point me or give me a hint to the right code place?
Thx in forward
